fond


About me


photo de profile

 Hi! My name is François CAILLET, graduate engineer at ISEN Brest.
I have a varied experience in full-stack development and application management, acquired during internships and professional assignments in companies such as Crédit Mutuel Arkéa, BGL BNP Paribas and EcoTree. I master several technologies, notably Java, Spring Boot, as well as several front frameworks. I like working on concrete projects that combine development, automation, and application improvement.

I am willing and resourceful, spending time on a project does not scare me.

GitHub Resume
My gitHub activity


Skills

Web
HTML / CSS
JavaScript / TypeScript
TypeScript
React, Vue, Angular
PHP
Symfony
Node.js (basics)
Software Programing
Java
Spring Boot
logo spring boot
Python
logo python
C / C++
logo c logo c++
Qt
logo qt
C# .Net & Unity (basics)
logo c#
GoLang (basics)
logo python
Database and Network
API REST & GraphQL
logo rest logo graphQL
Kafka
logo kafka
SQL (Merise)
DB : MySQL, Postgres
logo mysql logo postgres
Training courses attended : CCNA 1 & 2
logo ccna
DevOps
Docker
logo docker
Jenkins
logo jenkins
SonarQube
logo sonarqube
Tools
IDE : VS Code, VS, IntelliJ IDEA
logo vs code logo vs logo intelledj idea
Admin: Google Workspace
logo spring boot
OS : Windows & Linux
Languages
  • 🇫🇷 French : native language (Voltaire : engineering level)
  • 🇬🇧 English : B2 (Toeic 835/995)
  • 🇪🇸 Spanish : A2 (high school)

Experiences

2025 - Fixed-Term Contract Application Manager at Crédit Mutuel Arkéa


 Application Manager within the Collaborative Tools service, with a role combining user support, tool administration, and application maintenance.

My main missions:
- Assistance, support and guidance for employees on collaborative tools (including Google Workspace)
- Functional administration of applications (access management, licenses, configuration)
- Monitoring of the availability and quality of applications, in conjunction with internal teams and external providers
- Application maintenance (corrective and scalable)
- Participation in the evolution and redesign of certain applications, with occasional interventions in full-stack development
- Writing and updating user and technical documentation


TypeScript TypeScript
Vue
Java 21
logo spring boot Spring Boot 3 / Batch
logo spring boot Google Workspace
logo credit mutuel arkea

2022 - 2023 Internship at BGL BNP Paribas

 In order to better manage the application documentation and the solution architecture documentation of IT projects, I am currently working on the development of a new application that will automate various tasks related to the management of this documentation. This work involves several aspects:

- Collect information on the bank's applications from different repositories and aggregate it into a consolidated data model.
- Manage validation processes for the quality of the data collected, as well as notifications to address identified quality issues.
- Manage architecture rule validation processes to identify and document rule deviations.
- Expose this information through an API.
- Implementing a documentation website for our applications and various catalogues. This also includes the generation of schemas based on the collected data.
- Expose a user interface to facilitate the definition of project solution architectures, including a tool for designing solution diagrams based on the collected data.

JavaScript
React
logo graphQL GraphQL
Java 17
logo spring boot Spring Boot 3
logo mysql PostGresSQL
logo bgl bnp paribas

2021 - 2022 Technical Intership at EcoTree

 During the year 2022, I did a technical internship at EcoTree, a forest management company with an ecological and educational management; by investments in the forest, biodiversity and selling educational training.
During this internship, I had the role of backEND developer in PHP Symfony, and had various missions within a team of 4 people. For example, I had to clean code (refactoring), remove unnecessary elements from the code, factorize it and rethink the initial logic of some features. But I also had to fix some bugs, unit tests, or to set up some optimization. During my various tasks, I was able with my colleagues, to identify potential improvements to the working environment. Some of them have been the subject of meetings or future missions, when they were relevant.

JavaScript
React
PHP 7
Symfony 3.5
logo mysql MySql
logo ecotree

2019 - 2020 Worker internship

 I did a work placement in a supermarket in Brest for a fortnight. This was my first work experience. My job was to serve customers at the checkout, while tidying the shelves when they were empty. On delivery day, I helped the other employees to install the articles and to put away the surplus in the store. This was a very rewarding experience, although not directly related to my field of study.

logo carrefour city

2018 - 2019 Associative internship

 Scout for 8 years, I did a 2 weeks internship in the summer of 2019 at the AGSE (Association of European Guides and Scouts). I took part in the elaboration of the camp, its organization, and the supervision of the scouts during the activities. In particular, I was entrusted with the position of first aid officer in the camp.

Associative engagement


  From 2018 to 2022, I was a leader at AGSE in the 1st Brest group. I started by mentoring the youngest branch at the pack, the Cub Scouts (8-12 years old), for 2 years. I started with their summer camp in 2018, and then followed them throughout 2019 and 2020. After these years of service, I moved in 2021 to the older age group, the scouts (12-17 years), until 2022.



Projects

projet micro-service
Microservice Project

Java/Spring Boot project for event ticket reservations. It relies on Kafka for an event-driven architecture and provides real-time communication with users via WebSocket. The service exposes a REST API to manage event and item listings as well as ticket reservations. The project uses Spring Cloud Gateway for request routing and security, combined with Keycloak and Resilience4j, delivering reactive, secure, and efficient management of reservations and notifications.

2025

projet medinsight
MedInSight

Qt/C++ application using ITK and VTK for the visualization of DICOM scanner images, featuring 2D slice display (XYZ) and 3D reconstruction. Enables interactive exploration of medical data for analysis and diagnosis, providing an ergonomic and optimized interface for volume and image manipulation.

2025

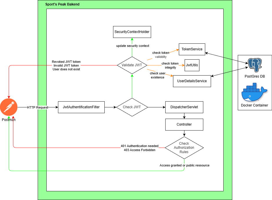
Sport's Peak

Sport’s Peak, an Angular & JAVA Spring Boot application that aims to create custom exercises, sessions, and sports programs, incorporating a performance log. This project incorporates a community vision through the possibility for different users to share their different programs, sessions and exercises, but also an educational vision through direct access to information on the exercises, their purpose, the muscles requested, and their associated information.

2024 - 2025

projet IA foot
Fooball match analyser

The main objective of this project is to extract data in real time, from a video of a football match as input. To successfully extract data from the video, I used the YoloV5 algorithm to detect the football players, referees and the ball. After some experiments, I worked on creating my own dataset to get better performance. After hours of work, I managed to distinguish each football team and implement the premise of object tracking.

2023

projet simulation foule
Crowd simulation related to the danger of its density

Creation of a crowd simulation linked to the danger of its density, by a multi-agent system in C#, under the 3D engine Unity. This project was realized during the M1 project proposed by ISEN Brest, carried out from January 2022 to April 2022.

2022

projet recalage d'image
Image Registration

Development of an algorithm capable of registering images. The program computes a metric that measures the correspondence between the two images. Then, the derivative of this metric is used to calculate the spatial shift to apply, in order to improve the alignment of the images.

2022

projet deeplearning
Introduction to deep learning

Follow-up of the training of Guillaume Saint-Cirgue (Machine Learnia). This one proposes to create a neural network entirely in python, giving it the objective of discriminating a point cloud according to its color.

2022

projet nestor
Nestor

Nestor is a discord bot, made in JavaScript with Node.js, allowing to play music in a voice channel. If several music tracks are sent to it, it will create a playlist to play them one after the other. It can also exchange with the NASA API to obtain the space photo of the day, and display it with additional information about it, or give the weather of place in the world.

2021

projet generateur mot
Data generator for DB

This data generator for DB is a project entirely realized in PHP during my training in this language. It allows a user to create a DB model, to generate data following it, while choosing the file type of the output (.csv or .sql). The generated model can be saved for reuse.

2020

projet cycliste
Cycling club management application

This web application is a project for the end of the 2nd year of PREPA, in which my partner and I reused the web skills we learned during the year. Our project therefore included an API associated with a database, which cooperated with our web platform. This allows the club's data to be viewed and, if necessary, changed dynamically.

2020

projet table plomgee
Dive table calculator

This application for divers seeks to give the decompression stops for a dive, having as parameters the depth, the dive time, the capacity in litres of the oxygen tank, etc. This application has a backend made with Symfony, allowing access to the data, to their modifications, creation, or deletions. It also has a front-end interface made with React.js.

2020

projet pong
PONG

The PONG is a project I did in my 2nd year of PREPA, in C++ with a Qt interface. It consisted in realizing the famous game Pong in a window, with a menu allowing the access to the best scores recorded by the players.

2020

projet robot
Labyrinth robot

This algorithmic exercise in C, was proposed to us in 1st year of PREPA. The aim was to create a window, in which a robot was moving to find the exit of this labyrinth.

2019




Contact

You can contact me at: